OpenGradient Agent Stack
Overview
OpenGradient provides a comprehensive stack for building, deploying, and managing end-to-end verifiable AI agents. Our platform combines secure LLM inference, advanced ML capabilities, and imutable execution tracing to enable the next generation of trustless autonomous agents that take actions and reason on their own.
The OpenGradient agent stack supports the most popular and widely used agent frameworks, which makes it extremely easy to plug into existing or new agents and get verifiabiltiy and security out of the box. You can think of OpenGradient as a plug-in replacement for centralized agent execution and LLMs, that fits into any existing agent framework.
The core components of our agent stack consists of:
- Secure and verifiable LLM inference and reasoning
- AlphaSense: Advanced ML capabilities for agents
- Secure Data Access (Private Beta)
- Agent Block Explorer (Private Beta)
NOTE
The OpenGradient agent stack is compatible with the most popular agent frameworks such as LangChain and OpenAI Swarm.
Visit our Quick Start guide to see how easy it is to get started.
Why OpenGradient for Agents?
Traditional AI agents operate as black boxes, making them unsuitable for high-stakes tasks like treasury management or automated trading. OpenGradient solves this by providing end-to-end verification and traceability for every aspect of agent execution, from reasoning to data access and tool-use.
Our decentralized blockchain and inference network uses a combination of Trusted Execution Environments (TEE), Zero-Knowledge Proofs (ZK), and cryptoeconomic security to ensure that agent operations are secure, verifiable and transparent.
OpenGradient provides decentralized and verifiable AI and ML workflows directly accessible from on-chain smart contracts as well as off-chain applications that wish to use trustless and verifiable AI capabilities and models.
Building on top of this infrastructure, OpenGradient offers a fully integrated stack for making agents trustless and traceable, opening up the space for agents that can be trusted to manage treasuries, invest in tokens, manage DeFi allocations or launch and interact with eachother. Having verifiable execution and advanced ML tools for agents is a must in order to establish reputation and cross-agent interactions for the agentic future.
Core Components
The OpenGradient Agent Stack consists of 4 major components, each of which addresses a major challenge in agent execution and contributes to the overall decentralization and traceability of agentic workflows:
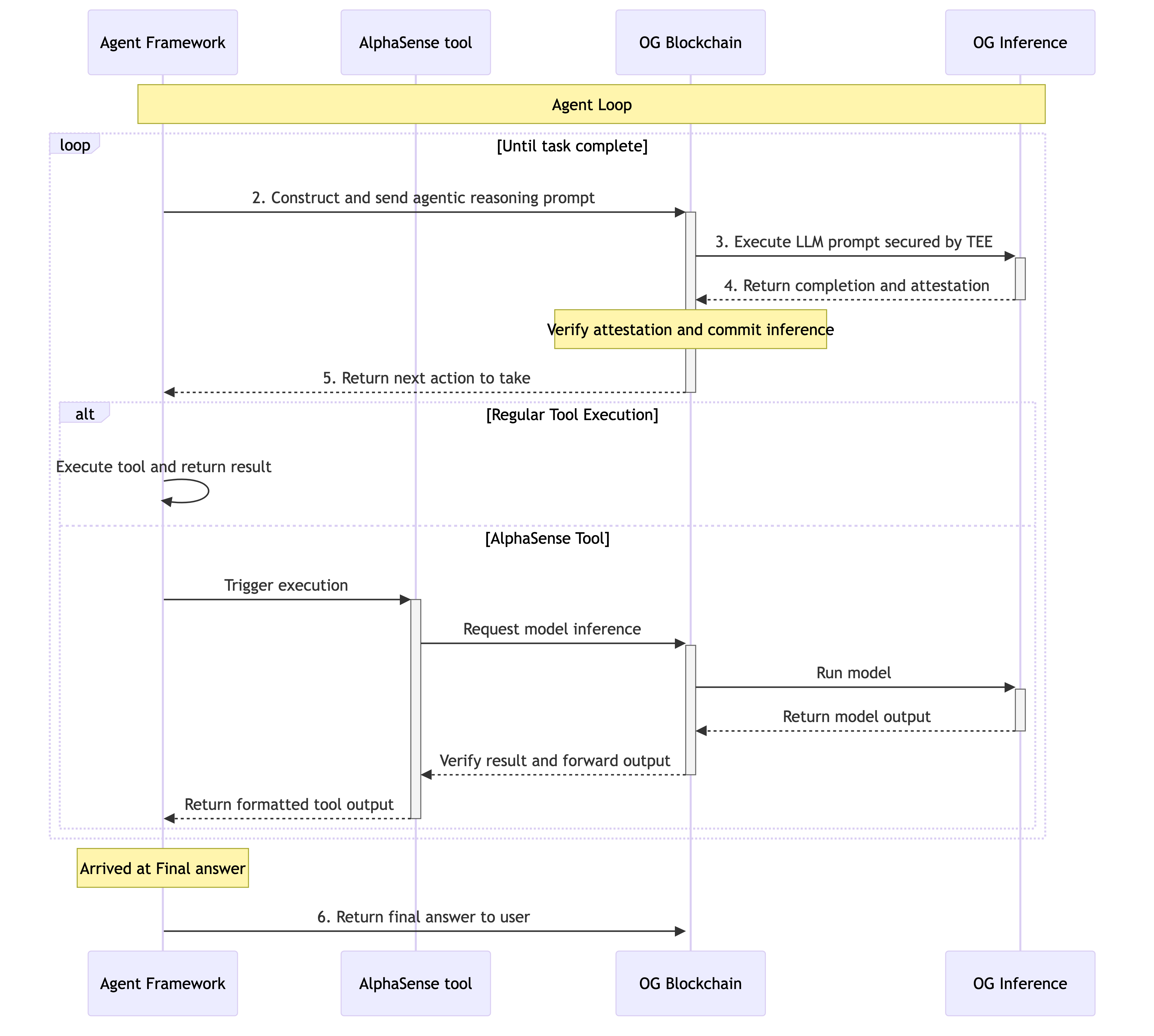
1. Onchain LLM Inference
Provides verifiable LLM-powered reasoning that's secured by the OpenGradient network. OpenGradient's on-chain inference allows full transparency, traceabiltiy and security for agents' execution, allowing validators and users to track every single prompt, input and context that goes into the agent's reasoning process as well as its generated output and actions.
Learn more about how OpenGradient's secure LLM inference enables agents to be verifiable here.
2. Agent Block Explorer
A specialized block explorer built for AI agents that provides complete visibility into agent operations and execution. You can track every step of agent execution, from initial prompts to final actions, and everything in-between through an intuitive interface.
Click here to learn more about the agent explorer.
3. AlphaSense ML Tools
A suite of advanced ML models and tools that agents can leverage for complex tasks like price forecasting, risk calculation, and portfolio optimization. LLMs are not good at highly specialized tasks, AlphaSense allows them to outsource advanced tasks to specialized ML models. All model executions are verifiable and secured by our network.
See examples and documentation for AlphaSense here.
4. Data Access Network
Enables secure and verifiable interaction with external data sources and APIs through TEE-secured nodes, ensuring that all external data access is cryptographically verified and authentic.
Learn more here.
How It Works

- Agent framework uses OpenGradient's secure LLM inference for reasoning and decision-making
- Complex tasks are handled by specialized ML models through AlphaSense tools (Eg risk-modeling, price prediction, sentiment analysis)
- Data from 3rd party APIs can be accessed securely through our Data Access Network
- Every step in the agent loop (thoughts, tool-use, input, reasoning) is recorded and visible on an immutable ledger and exposed in the Agent Explorer
Agent Framework Support
The OpenGradient agent stack has out of the box support for the following frameworks:
- LangChain
- OpenAI Swarm
- Coming soon: Eliza (reach out if you are interested)
In addition, we also support wallet infrastructure providers such as Coinbase AgentKit and Crossmint to transact on most chains.
Getting Started
Ready to build verifiable agents? Go to our Quick Start Guide to start building now, or check out our detailed documentation below:
